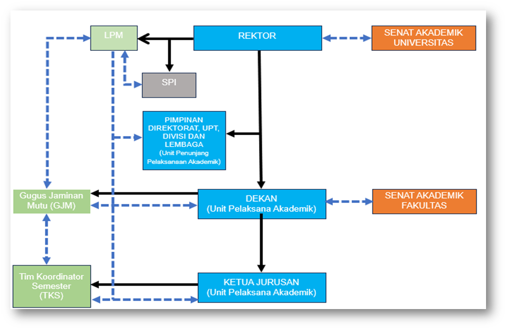
Skema Hubungan Antara TKS, GJM Dengan LPPM Universitas Pattimura
TUGAS DAN TANGGUNG JAWAB
- Menetapkan arah kebijakan mutu akademik universitas.
- Mengoordinasikan pelaksanaan sistem penjaminan mutu di seluruh unit akademik dan non-akademik.
- Memonitor dan mengevaluasi kinerja akademik secara menyeluruh
- Menyampaikan laporan mutu akademik kepada Senat Akademik Universitas dan pihak eksternal (misalnya BAN-PT, LAMEMBA pemerintah).
TUGAS DAN TANGGUNG JAWAB
- Menyusun, mengembangkan, dan memelihara Sistem Penjaminan Mutu Internal (SPMI) Universitas.
- Membina dan mengoordinasikan GJM di tingkat Fakultas
- Melakukan audit mutu internal secaran periodik.
- Menyusun laporan mutu universitas dan memberikan rekomendasi perbaikan kepada Rektor.
TUGAS DAN TANGGUNG JAWAB
- Melakukan pengawasan terhadap pelaksanaan kebijakan, anggaran, dan tata kelola universitas.
- Menyusun laporan hasil pengawasan dan menyampaikan kepada Rektor.
- Menjamin integritas sistem penjaminan mutu dengan pendekatan audit dan kontrol risiko.
TUGAS DAN TANGGUNG JAWAB
- Mendukung pelaksanaan kegiatan akademik dan penjaminan mutu sesuai bidang tugas masing-masing.
- Berkoordinasi dengan GJM dan LPM dalam penyediaan data dan sarana penunjang mutu.
- Melaksanakan perbaikan layanan berbasis evaluasi dan rekomendasi audit mutu.
TUGAS DAN TANGGUNG JAWAB
- Menerapkan sistem penjaminan mutu akademik di tingkat fakultas.
- Mengawasi pelaksanaan akademik oleh ketua jurusan dan dosen.
- Membina dan mendukung kinerja GJM dan TKS.
- Menyampaikan laporan kinerja akademik fakultas ke Rektor dan Senat Akademik Fakultas.
TUGAS DAN TANGGUNG JAWAB
- Mengembangkan mengimplementasikan, Dan mengevaluasi mutu akademik di tingkat fakultas.
- Menyusun dokumen mutu (SOP, formulir, laporan evaluasi, instrumen audit).
- Melakukan monitoring dan evaluasi (monev) proses pembelajaran, penelitian, dan pengabdian.
- Menindaklanjuti hasil evaluasi dengan erolgh;rekomendasi perbaikan mutu.
TUGAS DAN TANGGUNG JAWAB
- Merencanakan distribusi mata kuliah dan dosen pengampu setiap semester.
- Memantau pelaksanaan perkuliahan dan kesesuaian RPS.
- Mengumpulkan data kehadiran dosen, capaian pembelajaran, dan evaluasi mahasiswa.
- Melaporkan hasil evaluasi semester ke GJM dan Ketua Jurusan.
TUGAS DAN TANGGUNG JAWAB
- Memberikan pertimbangan dan persetujuan kebijakan akademik di tingkat fakultas.
- Menilai dan menyetujui usulan program studi baru, pengembangan kurikulum, dan pengangkatan jabatan akademik.
- Memonitor dan mengevaluasi capaian mutu akademik berdasarkan laporan dari Dekan.
- Memberikan pertimbangan dan persetujuan kebijakan akademik di tingkat fakultas.
TUGAS DAN TANGGUNG JAWAB
- Menetapkan kebijakan akademik strategis universitas.
- Mengawasi mutu tridharma perguruan tinggi di semua fakultas dan program studi.
- Memberikan pertimbangan terhadap laporan Rektor terkait kinerja mutu institusi.
